Access Reminder Intermediate Page
⚠️ Notice: It is recommended to use the CloudBase "default domain" only in testing environments. Using the default domain in production environments may be shut down due to traffic triggering risk control. Please be sure to configure a "custom domain".
Policy Change Notice
The original default domain validity renewal mechanism has been officially discontinued, and the access reminder intermediate page will remain as a soft security reminder in the long term.
Overview
To ensure business security compliance and information security, when visitors access web applications through CloudBase "default domains" (such as *.tcloudbaseapp.com, *.run.tcloudbase.com, *.app.tcloudbase.com), the system will automatically redirect to the "Access Reminder Intermediate Page" to inform visitors that the current environment is for development and testing purposes only, and the content has not undergone compliance review.
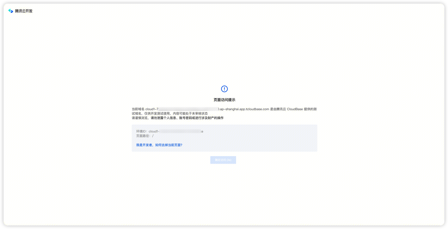
Intermediate Page Example:

Intermediate Page Mechanism
Interactive Behavior
Visitors must read the risk notice and click "Confirm Access" before they can enter the actual business page.
Cookie Validity Period
After visitors click confirm, they will not see the access reminder for the same default domain again within the cookie validity period. The cookie validity period will be dynamically adjusted according to platform security requirements.
Risk Control Policy
- Security Compliance Requirements: Content under default domains has not undergone pre-filing and manual review, and reminder obligations must be fulfilled according to regulatory requirements
- Traffic Monitoring: The platform monitors default domain access in real-time. If abnormal traffic fluctuations are detected, the platform reserves the right to take risk control measures such as blocking access
- Usage Recommendations: Default domains are recommended for development and testing only, and are strictly prohibited from use in production environments or distribution to large-scale users
How to Remove the Intermediate Page
The only compliant way to remove the intermediate page is to configure and use a custom domain. Custom domains are not subject to platform default domain risk control policies and can enhance brand professionalism.
For detailed configuration methods, please refer to the Custom Domain documentation.
FAQ
Will the default domain validity mechanism still affect usage?
No. After this update, if developers use default domains in compliance (without triggering the risk control threshold for abnormal access frequency), there will only be a soft access reminder intermediate page, and access will no longer be strictly prohibited.
What are the requirements for custom domains?
Custom domains must complete ICP filing. For details, see ICP Filing Domain Instructions.
How to complete ICP filing?
You can choose to complete ICP filing on Tencent Cloud. For details, see ICP Filing Documentation.
How to bind a custom domain?
Please refer to the Custom Domain documentation for configuration.