MySQL 迁移至自有账号
云开发 MySQL 数据库默认部署在「云开发侧」,现支持将数据库从「云开发侧」迁移到「用户自有账号」。迁移后,数据库将部署在您自己的腾讯云账号下,带来以下优势:
- 内网连接支持:可通过 VPC 内网连接数据库,支持云函数直连
- 更高性能:内网连接延迟更低,性能更优
- 更强安全性:数据库在您的账号下,资源隔离更彻底
- 灵活管理:可通过腾讯云控制台直接管理数据库实例
⚠️ 重要说明:
- 迁移前数据库在云开发官方账号下,仅支持公网连接
- 迁移后数据库在您的账号下,支持 VPC 内网连接
- 迁移过程需要先备份数据,再重新安装数据库
迁移前准备
在开始迁移前,请确认:
- 数据备份:已完成数据库的完整备份
- 业务影响评估:了解迁移过程中数据库将暂时不可用
- 权限确认:确保您的腾讯云账号有创建 MySQL 实例的权限
- 连接方式调整:迁移后需要修改应用程序的数据库连接配置
迁移流程
步骤 1:备份数据
迁移前必须先备份现有数据,避免数据丢失。
1.1 登录 DMC 平台
参考 数据库管理 文档,登录到 DMC 平台。

💡 提示:若在 DMC 平台无法正常选择实例,请前往 云开发平台/MySQL数据库/数据库设置,点击「直连服务」,根据提示提交工单。
1.2 导出表结构和数据
- 在 DMC 平台点击「悬浮工具」,选择「导入导出」
- 点击「数据导出」
- 执行数据库选择名为「当前环境 ID」的库
- 选择文件类型为 SQL
- 选择表导出,导出内容选择 数据和结构
- 点击「确定」按钮,导出表结构和数据(为 zip 格式)
- 解压后得到
.sql文件

⚠️ 重要提醒:
- 请妥善保存导出的 SQL 文件,这是您的数据备份
- 如果数据量较大,建议分批导出
- 确保导出完成后再进行下一步操作
步骤 2:卸载数据库
备份完成后,需要卸载当前的 MySQL 数据库。
- 进入 云开发平台/MySQL数据库/数据库设置
- 点击右上角「销毁数据库」按钮
- 确认销毁操作

⚠️ 警告:销毁数据库后,原数据库中的所有数据将被清除,请确保已完成数据备份。
步骤 3:重新安装数据库
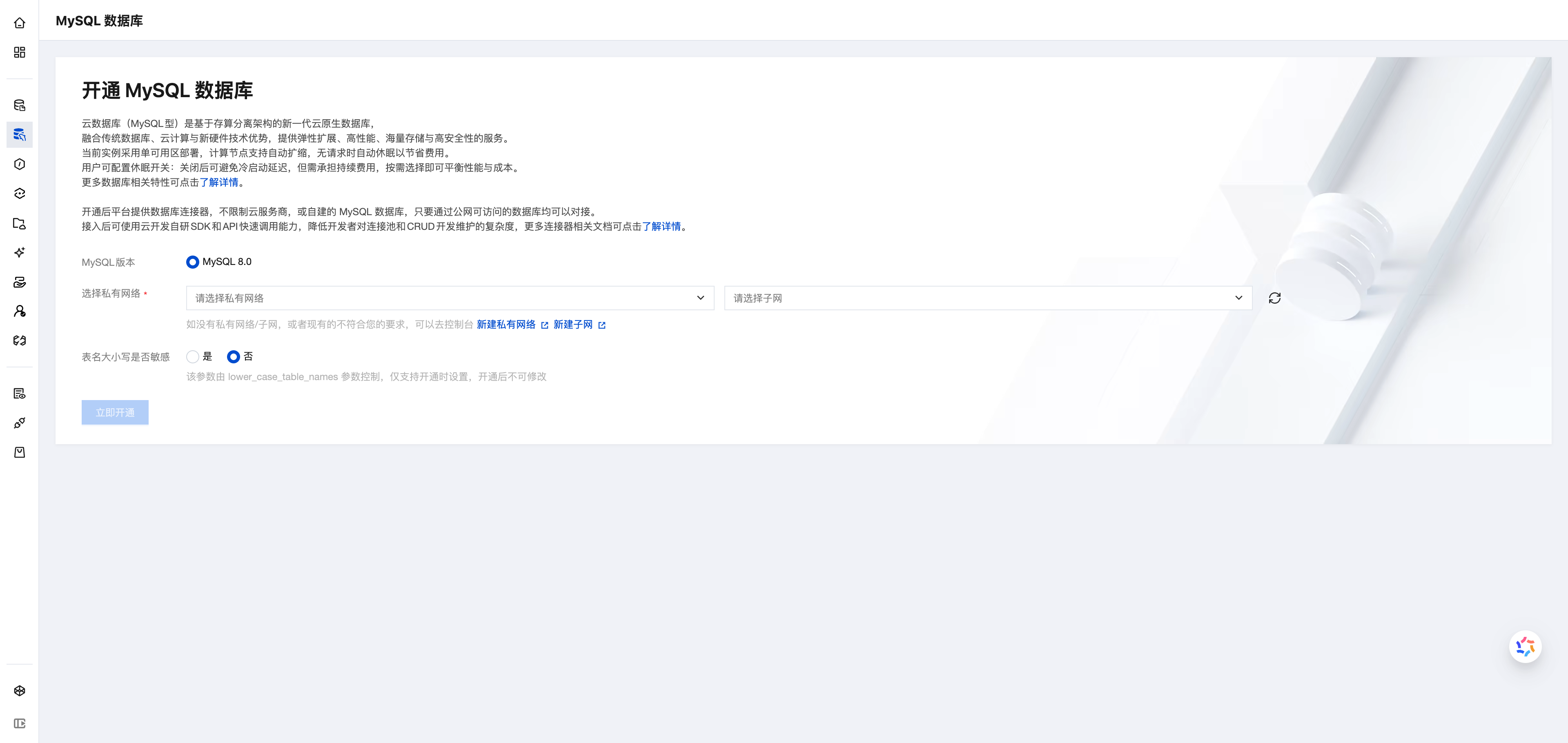
卸载完成后,重新安装 MySQL 数据库。此次安装将在您的账号下创建数据库实例。
- 在 云开发平台/MySQL数据库 页面
- 点击「开通 MySQL 数据库」按钮
- 选择 MySQL 版本(推荐 8.0)
- 关键步骤:选择私有网络(VPC)和子网
- 如需云函数内网连接,选择云函数所在的 VPC
- 建议选择与其他云资源相同的 VPC,便于内网互联
- 确认开通

💡 提示:
- 开通完成后,数据库将部署在您的腾讯云账号下
- 系统会自动生成默认表结构
- 数据库的内网连接地址将在「数据库设置」页面显示
步骤 4:导入数据
数据库重新安装完成后,导入之前备份的数据。
4.1 登录 DMC 平台
参考 步骤 1.1 登录 DMC 平台。
4.2 导入表结构和数据
- 点击「悬浮工具」,选择「导入导出」
- 点击「数据导入」
- 执行数据库选择名为「当前环境 ID」的库
- 选择文件类型为 SQL
- 上传步骤 1 中导出的
.sql文件 - 点击「确定」开始导入

💡 提示:
- 导入成功后即可完成数据迁移
- 如有删除的数据模型,需手动重建
- 建议导入后验证数据完整性
完整迁移示例
以下是完整的迁移流程总结,可作为操作检查清单:
✓ 步骤 1:备份数据
├─ 登录 DMC 平台
├─ 导出表结构和数据(SQL 格式)
└─ 验证 SQL 文件完整性
✓ 步骤 2:卸载数据库
├─ 进入数据库设置页面
└─ 销毁当前数据库
✓ 步骤 3:重新安装数据库
├─ 选择 MySQL 版本
├─ 配置 VPC 和子网
└─ 确认开通
✓ 步骤 4:导入数据
├─ 登录 DMC 平台
├─ 导入 SQL 文件
└─ 验证数据完整性
✓ 步骤 5:配置内网连接(可选)
├─ 获取内网连接地址
├─ 配置云函数 VPC
└─ 更新数据库连接代码
注意事项
数据安全
- 迁移前务必完整备份数据,建议保留多个备份副本
- 导出的 SQL 文件包含敏感数据,请妥善保管
- 迁移过程中数据库不可用,建议在业务低峰期进行
应用程序调整
- 迁移后需更新应用程序中的数据库连接地址
- 从公网地址更改为内网地址
- 建议使用环境变量管理数据库连接配置
性能优化
- 内网连接延迟通常在 1-5ms,远低于公网连接
- 建议使用连接池提升数据库操作性能
- 详细的性能优化方法请参考 云函数/调用 MySQL 数据库/最佳实践
常见问题
云函数连接不上数据库?
请检查以下配置:
- 云函数是否配置了正确的 VPC 和子网
- VPC 是否与数据库所在 VPC 一致
- 数据库连接地址是否使用内网地址
- 云函数环境变量是否配置正确
相关文档
- 数据库管理 - DMC 平台使用指南
- 云函数/调用 MySQL 数据库 - 云函数内网连接数据库
- 云托管/调用 MySQL 数据库 - 云托管内网连接数据库
- 云开发资源迁移指南 - 环境迁移完整指南
- MySQL版本升级 - 数据库版本升级操作